
Høy ytelse dampkammer kjøleribbe
Produktintroduksjon: Vapor Chamber Liquid Cooling er teknisk lik heatpipe i arbeidsprinsippet, men har fortsatt en viss forskjell i termisk ledningsmodus. Varmerøret er en fase termisk løsning mens Vapor Chamber Liquid Cooling er to fase termisk løsning, så damp...
produkt introduksjon
Produkt introduksjon:
Vapor Chamber Liquid Cooling er teknisk lik heatpipe i arbeidsprinsippet, men har fortsatt en viss forskjell i termisk ledningsmodus.
Varmerøret er en fase termisk løsning mens Vapor Chamber Liquid Cooling er to fase termisk løsning, slik at Vapor Chamber effektiviteten er høyere. Vapor Chamber kan integreres med enten aluminium eller kobber kjøleribber, denne kombinasjonen lager et nytt mikrovæskekjølesystem. Den enkleste metoden er å lodde et dampkammer til bunnen av en ekstrudert kjøleribbe. En mer termisk effektiv metode er å lodde en stabel med stemplede finner direkte til overflaten av et dampkammer. For å forbedre den dimensjonale integriteten er disse finnene ofte sammenkoblet med låsefliker kalt glidelåsfinner.

Fordeler og fordeler:
1. Lav termisk motstand, Rca kan senkes til 0.05 grader /W under 300W strømtilførsel med 30 mm*30 mm varmekildestørrelse.
2. Fleksibel design for enhver størrelse og form med ulike bruksområder.
3. Øk mer termisk ytelse i begrenset utformet plass.
4. Hold enhetene kjøligere ved å redusere spredningsmotstanden.
Spesifikasjoner:
Med utviklingen av teknologi og produksjonsprosess forbedret, blir væskekjøling med dampkammer nå mer og mer brukt på forskjellige områder, for eksempel spillenhet, CPU, GPU, bærbar PC, smarttelefon, telekomenhet, lynapplikasjoner. Spesifikasjonene nedenfor er kun for teknisk referanse, vennligst kontakt Sinda termisk ingeniør for ditt tilpassede design.
|
applikasjon |
Makt |
Størrelse L x B (mm) |
Tykkelse (mm) |
Materiale |
|
Spillkonsoll |
150 - 250W |
150 x 150 |
3 – 5 |
Cu |
|
Telekombasestasjon |
50 - 100W |
100 x 100 |
2 – 4 |
Cu/Cu legering |
|
Grafikkort |
200 - 350W |
220 x 90 |
2 – 4 |
Cu/Ti |
|
Server |
200 - 400W |
80 x 150 |
3 – 4 |
Cu |
|
Inverter (IGBT) |
500 - 2000W |
450 x 450 |
3 – 8 |
Cu |
|
Laptop |
15-25W |
220 x 60 |
0.5 |
Cu-legering |
|
Mobiltelefon |
5W |
80 x 50 |
0.3 - 0.4 |
Cu-legering |
|
Mobiltelefon |
5W |
80 x 50 |
0.4 |
Rustfritt stål |
Applikasjoner:
CPU og GPU


Bærbar datamaskin og mobiltelefon:


LED-lyn:

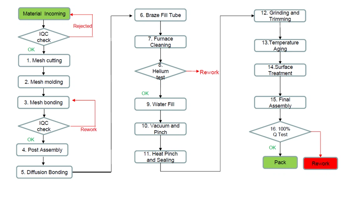
DampkammerProsessoversikt:

FAQ:
Spørsmål: Hva er den forventede verktøykostnaden for et nytt design.
A: Verktøykostnaden er avhengig av produktstørrelse og nedstrøms tillegg av komponenter til sammenstillingen.
Spørsmål: Hva er ledetiden?
A: Vanligvis 2 uker design, 4 uker proto, 8 uker verktøy.
Spørsmål: Hvilken test vil bli inkludert før frakt?
A: Termisk sykling og termisk sjokk, sjokk- og vibrasjonstesting, emballasjedråpetesting, etc, i henhold til kundenes krav.
Populære tags: høy ytelse dampkammer kjøleribbe, Kina, produsenter, tilpasset, engros, kjøp, bulk, tilbud, lav pris, på lager, gratis prøve, laget i Kina
Du kommer kanskje også til å like
Sende bookingforespørsel






